Современная IT-отрасль — одна из самых активных и динамично развивающихся отраслей в мире. Грамотно организованная работа внутри компании или IT-отдела — залог хороших результатов и успешного развития.
Шаг 1. Опишите ценности компании и донесите их до команды
Чтобы коллектив стал настоящей командой, важно, чтобы его участники поддерживали общие ценности. Сформулируйте их и расскажите сотрудникам, что важно для вашей компании и чего вы ожидаете.
Шаг 2. Сформулируйте четкие цели работы
Чтобы команда добивалась нужных результатов, каждый сотрудник должен понимать, какую цель он должен достичь и какие задачи для этого необходимо выполнить.
Для постановки целей используйте методику SMART:
    Шаг 3. Определите роли и иерархию в команде
    Каждый член команды должен понимать свою роль и вклад в достижение целей, а также структуру внутри команды и компании в целом.
    Шаг 4. Выберите метод управления работой команды
    Существует несколько методов управления проектами, самые популярные из них представлены ниже:
    Waterfall или каскадная модель — это классический метод управления проектом. При нем весь процесс разбивается на этапы, которые выполняются последовательно. Пропускать, менять местами или выполнять этапы параллельно нельзя.

    По мере развития отрасли Waterfall перестал подходить для большинства IT-проектов, которые требуют гибкости, высокой скорости и эффективности. Так появился Agile — гибкий подход к управлению: проект разбивается на более мелкие подпроекты, и команда может оперативно вносить корректировки в процесс разработки.

    Сегодня философию Agile используют два популярных метода — Scrum и Kanban.

    При работе по методу Scrum проект разбивается на части, которые затем выстраиваются по приоритету. Самые важные отрабатываются в спринте, который длится 2-4 недели и позволяет команде быть гибкими, постоянно изменяться в процессе. В конце спринта заказчику отдают важные части продукта, которые уже можно использовать.

    Метод Kanban популярен среди небольших проектных команд. Работа ведется с помощью специальных досок задач, которые позволяют планировать и отслеживать выполнение.

    Выберите метод, который отвечает задачам и особенностям вашей команды и на практике проверьте, позволяет ли он повысить эффективность работы.


    Шаг 5. Определите способы взаимодействия в команде
    Подумайте, как сотрудники будут взаимодействовать друг с другом. Какие инструменты будут использоваться для обмена файлами? В каком мессенджере команда будет решать текущие вопросы? Работает ли вся команда в офисе и встречи могут проходить очно, или часть сотрудников на удаленке и потребуется сервис для созвонов?

    По ответам на вопросы выше выберите ПО, которое будет максимально соответствовать потребностям.

    Шаг 6. Используйте сервисы для командной работы
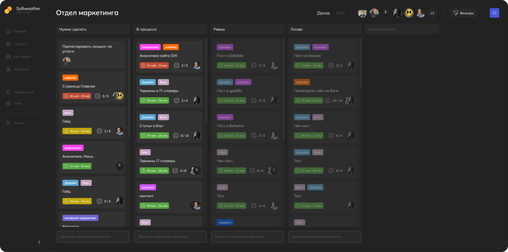
    TrackerCracker использует проектные доски для эффективной организации работы над разными задачами, что значительно повышает прозрачность процессов и позволяет вовремя реагировать на возникающие риски.

    На доске все задачи разделены на 4 категории по этапам. После завершения этапа задача переносится в следующую категорию. Каждый участник наглядно видит объемы работы, свои задачи и может отслеживать сроки и расставлять приоритеты.
    Подберите удобный сервис, в котором можно фиксировать все проекты и задачи по ним и отслеживать прогресс у всех участников.

    Пример такого сервиса — платформа TrackerCracker компании Softweather.
    Сроки выполнения проектов контролируются с помощью Гант-доски, на которой прогресс представлен в виде диаграмм Ганта
    Управление IT-командой — это сложная задача, однако правильный подход, четкое понимание целей всеми участниками, использование удобных программ и сервисов помогают сделать этот процесс более комфортным и эффективным.